Import Process

Legend:
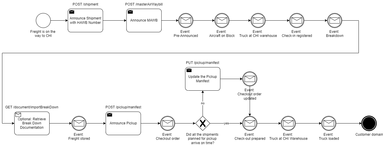
- the X gate is a logical XOR
The import process describes the ideal order of user interactions and events that occur during the import of cargo. The user interactions are the following:
- Announce Shipment with HAWB Number
- Announce MAWB
- Optional: Retrieve Break Down Documentation
- Announce Pickup
- Optional: Update the Pickup Manifest
The Break Down Documentation is the evidence CHI provides for the customer after breaking down pallets and ULDs. The user may retrieve it, when wanted. Updating the Pickup Manifest might be necessary if shipments are delayed that were estimated to arrive on time and planned for pickup.
The events are relevant for the tracking of shipments. The Tracking API allows to retrieve the events via GET endpoints or by setting webhooks for the reception of events in real-time.